$5+

File Cache Controller (The Better Version Management)

Buy this

File Cache Controller (The Better Version Management)

2 ratings

💾 File Cache Controller 💾

(Including example scenes and example caches)

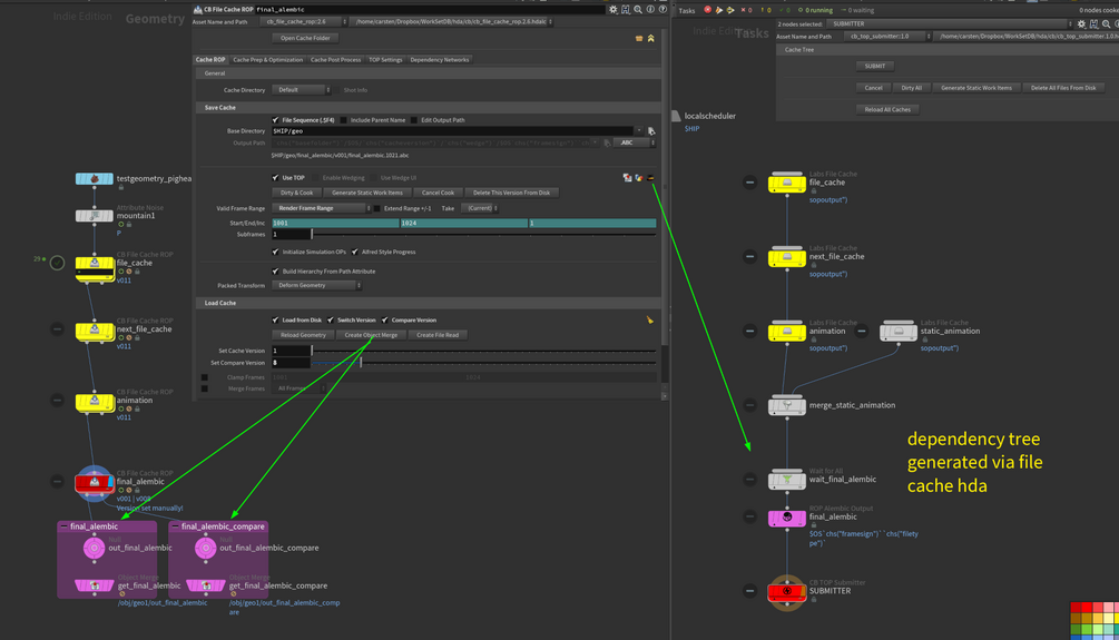
This file cache node combines the advantage of the Labs File Cache Node (like wedging in with TOP) with an improved version management and some other useful functions, to make life a bit easier:

  • Only one node for caching .bgeo.sc, .vdb, .abc files
  • Caching with SOP or TOP nodes
  • Automatic creation of depedency tree for ROPnet (fetch or geo/abc rops) and TOPnet. the included [submitter]-nodes will trigger the version update of the file cache hda in SOP.
  • Improved version management: cache syncs with the hip file version, when new cache will be created.
  • Easier version comparison.
  • Hip file version update, archiving of hip-files and deletion of current or previous cache version.
  • Option for faster write/read to disk for animations (will create more lightweight point cache + static geometry to deform).
  • Some pre-/post process steps.
  • .zip file contains the main hda for the cache node and the rop/top submitter hda (will update version of caches in the dependecy tree)


Update: v2.15

  • Removed dependency from Labs package (caused errors between different Labs versions). Replaced internal Labs nodes with custom nodes, so no Labs required!


Requirements: installed Houdini Labs package for wedging with TOPs

[Created in H20.5.487]

Let me know about bugs or suggestions for improvement. Happy caching!

$
Buy this

Ratings

5
(2 ratings)
5 stars
100%
4 stars
0%
3 stars
0%
2 stars
0%
1 star
0%
Powered by